Blender中文版插件!M3工具一款强大的开源免费增强工具,硬表面建模插件Machin3tools 1.8
Machin3tools(M3)是blender一款强大的开源免费增强工具。使用它你可以将之前很多繁杂操作和逻辑进行精简,同时对于分散在各个面板的功能进行整合,甚至对于底层的一些逻辑,M3给出了全新智能的解决方案。
M3中文手册:https://www.blendermagic.cn/
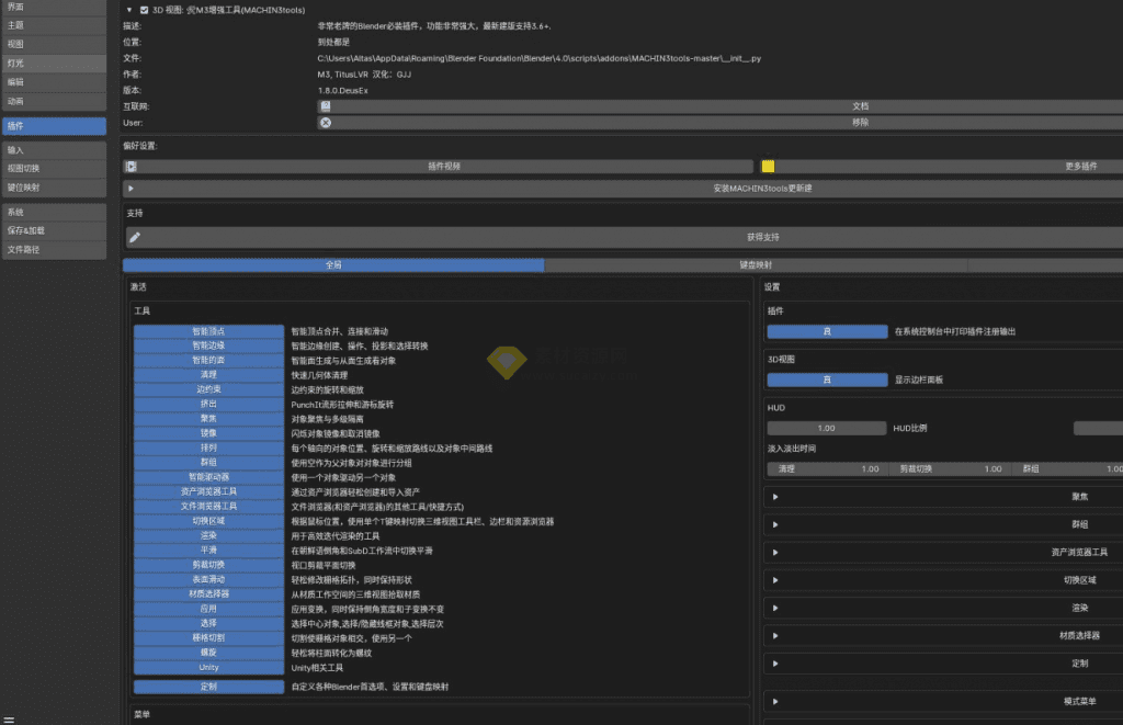
工具截图


下载地址
不会下载?点击这里:如何免费下载和搜索网站内容及如何解压文件?
© 版权声明
THE END










![表情[qiang]-素材资源网](https://www.sucaizy.com/wp-content/themes/zibll/img/smilies/qiang.gif)


- 最新
- 最热
只看作者